Breadcrumbs

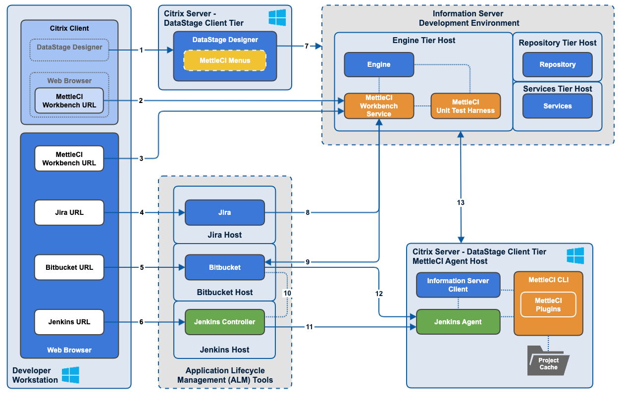
Virtual Desktop Example Topology

An example topology for an environment using the following technologies:

  • Citrix desktop virtualisation

  • Atlassian Bitbucket Git repository

  • Atlassian Jira work item management platform

  • Jenkins build tool

Citrix Topology.png

Components connections

#

Description

Access notes

1

The Citrix client running on your Developer Workstation presents a virtualised DataStage Designer client to your Developer

Dependent upon your Citrix configuration. See the Citrix documentation.

2

Depending upon your Citrix configuration, the MettleCI menu items in the virtualised DataStage client invoke the MettleCI Workbench interface in a virtualised browser window served by Citrix, or…

The browser running on your Citrix DataStage Client can access the MettleCI Workbench Service using a port that you choose and configure.

3

.. in a native browser window on your Developer Workstation. In either case this communicates (over ports you configure) with the MettleCI Workbench Service running on your DataStage Engine.

The browser running natively on your local machine can access the MettleCI Workbench Service using a port that you choose and configure.

4

Your work item management tool (e.g. Atlassian Jira) can be accessed from your Developer Workstation by configuring network access to the the relevant host ports.

The Jira user interface accessed from your browser configured to use any port you wish.

5

Your Git tool (e.g. Atlassian Bitbucket) can be accessed from your Developer Workstation by configuring network access to the the relevant host ports.

Your Git tool is accessed using ports configured within that tool. For example, you can configure the ports for Atlassian Bitbucket Server.


6

Your build tool (e.g. Jenkins) can be accessed from your Developer Workstation by configuring network access to the the relevant host ports.

The Jenkins Controller and Agents communicate using a set of default ports which can be modified through the use of a reverse proxy.

7

The virtualised DataStage Designer client running on Citrix will need regular access to DataStage Service and Engine tiers, as documented by IBM.

The DataStage Client tier running on your Citrix environment uses standard IBM DataStage ports.

8

Your MettleCI Workbench will need network access to your Jira server to perform Work item lookup from the Workbench’s Git Commit page.

The Jira API uses the same as is used to access the Jira user interface from your browser, whatever your organization has configured that to be.


9

Your MettleCI Workbench will need network access to your Bitbucket server to commit work to your Git repositories.

Workbench accesses your Git repositories using the references they publish - usually via HTTPS (port 443) or SSH (port 22).

10

The Jenkins Controller running on your Jenkins host will need network access to your Bitbucket instance to poll for, and retrieve, changes to your Git repositories

TBC

11

The Jenkins Controller running on your Jenkins host will need network access to the Jenkins Agent running on the MettleCI Agent Host.

The Jenkins Controller and Agents communicate with reach other using a set of default ports which can be modified through the use of a reverse proxy.

12

The Jenkins Agent will require access to the Bitbucket repository in order to checkout newly-committed artefacts for deployment, as well as accessing the Compliance repository to fetch its constituent rules.

The Jenkins Agent accesses your Git repositories using the references they publish - usually via HTTPS (port 443) or SSH (port 22).

13

The Jenkins Agent, MettleCI CLI, and DataStage Client programs running on the MettleCI Agent Host will require network access to the DataStage Service and Engine tiers.

The DataStage Client tier running on your Citrix environment uses standard IBM DataStage ports.

The MettleCI CLI will communicate with the DataStage host over SSH on your specified port.